google wifi and aiport time capsule

Since Apple is no longer updating it´s magnificent Airport Time Capsule, I wonder if I could be able to still use it as my router and add Google WiFi mesh units. as of today, this is my setup:


- My adsl broadband provided by my Internet company, connected to my Time Capsule, that provides WiFi to my home. Since it´s a 3 store house, I use 2 airport express as range extender for my WiFi network (My Time Capsule is on the first floor, one aiport express for the other stores). Oddly, both of them show as connected and extending directly to my Time Capsule, not one extending my time capsule and the other extending the one that extends the time capsule, which leads to a very weak signal when connected to the farther airport express.


Since I wish to have a very Strong signal, I´m willing to try Google´s WiFi, the set with 3 pieces, but I wouldn´t like to lose the easiness of my Time Capsule´s back-ups. Would it work it I set up like this:


- My adsl broadband provided by my Internet company, connected to my Time Capsule (as a router), than a wired ethernet acble to the first Google Wifi as range extender and to create my mesh network.


Would it work?

MacBook (Retina, 12-inch, Early 2016), macOS Sierra (10.12.2)

Posted on Dec 20, 2016 7:26 AM

Reply
20 replies

Feb 20, 2017 9:05 PM in response to Jeff Axup

If you have the Time Capsule connected to the WiFi access point using an Ethernet cable, then the correct setting for the Time Capsule is "create a wireless network".


That should be the setup that the utility suggests when you click on Time Capsule under the Other WiFi Devices button. Something like this, except that you will see a picture of the Time Capsule:


User uploaded file

Jan 4, 2017 8:35 AM in response to imfrombrentwood

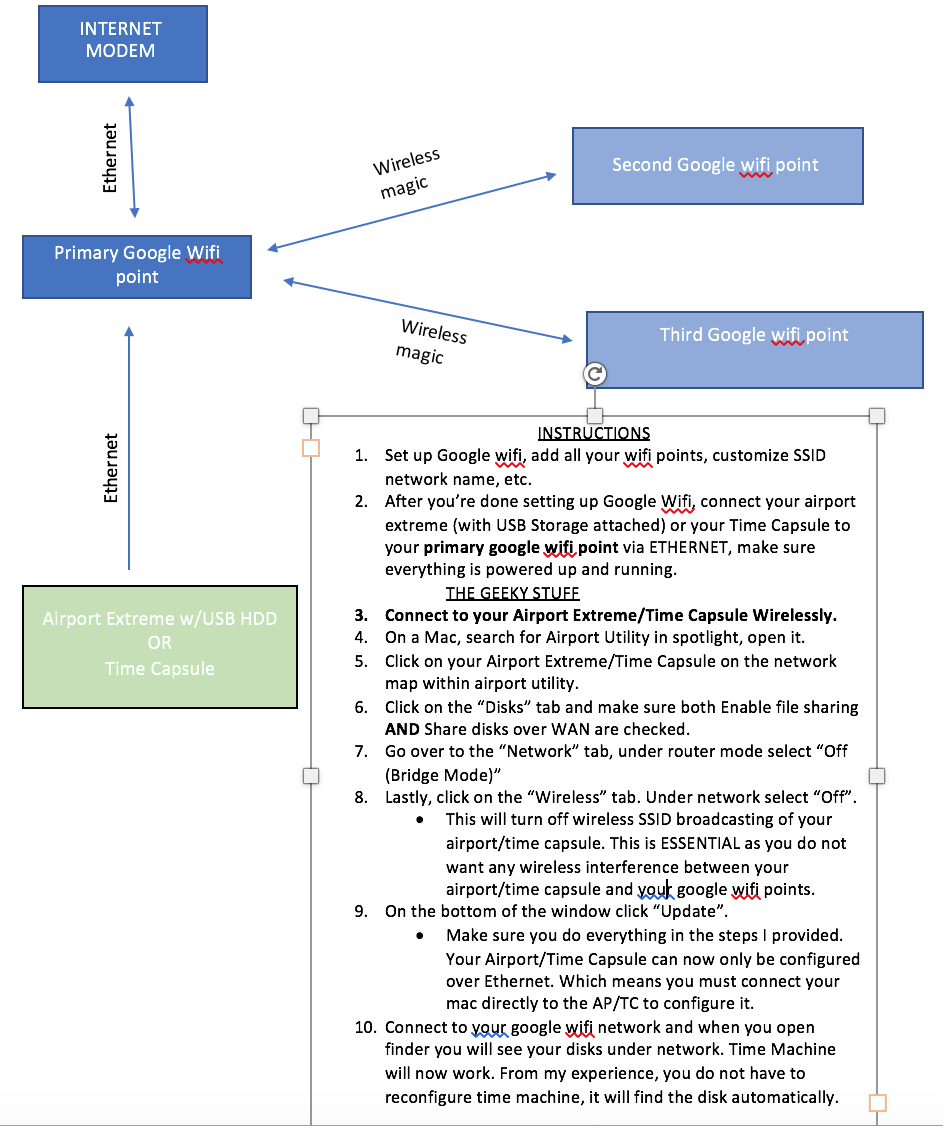
Hello, yes you would put the AirPort Extreme/time capsule in bridge mode, but keep in mind that you do not need the airport/time capsule to broadcast its SSID.


Make sure on a Mac or Pc that you open up Airport utility and turn of Wireless on the airport/time capsule.


ALSO, you MUST enable file sharing over WAN in airport utility for your disk image on your airport/time capsule to be broadcasted over Ethernet, which when connected to your Google Wifi you will see your disk image in finder.


I'm going to be posting a picture of how I have my setup just in case if any of y'all are confused.

I'll also post a more clear step by step as well.

Jan 4, 2017 10:04 AM in response to haiel

I recommend you turn off SSID broadcasting (keep wifi name hidden within airport utility) on your time capsule. As you won't be using the wifi capabilities on it.

If the Time Capsule is broadcasting a wireless network, and you don't want to use it, it might make sense to simply go into AirPort Utility and turn off the WiFi broadcast.


This will also reduce the chances of wireless interference between the Time Capsule wireless and the Google wireless.


You might not be aware that the wireless signal is still being broadcast if WiFi is turned "on" and you have the network "hidden". Actually, it's not really "hidden" at all, since there a number of free utilities that will reveal the network in seconds.

Feb 20, 2017 8:17 PM in response to haiel

Sorry this doesn't work for me.

I have the Time Capsule directly Ethernetted to the primary google wifi access point.

It does not show up in the Airport Utility map at all.

It does show in the "Other Wi-Fi Devices" section in the top left.

However, when I select that and then go to "add to existing network", it only shows two random network names (e.g. Radar WIFI), and not the WIFI network that I use and which the computer is currently connected to.

Ideas?

Feb 23, 2017 3:50 PM in response to Bob Timmons

You are correct Sir - thanks!

Shame on Apple UX for creating a dialog that reads "Airport Express will create a network",

when in fact it is not creating a network, and you are wanting to join it to an existing network instead.

For others:

- Make sure you are on the correct home WIFI network. The Time Capsule can act as a router apparently and can auto-connect you to the wrong network.

- Make sure you have the Time Capsule connected (by ethernet) to the Primary Google WIFI access point that is connected directly to your cable modem.

- Set up the new network in the dialog shown above.

- After testing to ensure you can access it from other remote computers,

- You can disconnect the Time Capsule and plug it (ethernet) into a different G-WIFI-access-point elsewhere, and it will still be accessible on your WIFI network.

I haven't tried to connect the TC entirely wirelessly, but it works when ethernetted to an access point.

Feb 23, 2017 4:13 PM in response to Jeff Axup

Shame on Apple UX for creating a dialog that reads "Airport Express will create a network",

when in fact it is not creating a network, and you are wanting to join it to an existing network instead.

No, this is not correct. "Join a wireless network" would be used only if the AirPort were connecting to an existing wireless network using wireless.


The Express is connecting to the LAN network using Ethernet, and whenever it connects using Ethernet, there is only one correct setting to use......"Create a wireless network."


The AirPort Express really is creating another wireless network that uses the same wireless network name, same security and same password. Technically, this is known as a "roaming network".


I haven't tried to connect the TC entirely wirelessly

For the past few years, the TC can only connect to a network wirelessly if there is another Apple router providing the wireless signal. The TC cannot connect to a third party wireless network using a wireless connection.

Jun 6, 2017 9:53 AM in response to haiel

This worked for me. I'm now using my Airport Extreme/Time Capsule to back up my Macs via the Google Mesh wifi system. The Time Capsule is now connected via Ethernet to the primary Google wifi point.


The only thing I did differently: I did steps 2 - 9 before I connected the Airport Extreme/Time Capsule to the primary Google wifi point. In other words, I turned off everything on my Apple Airport Extreme wifi system (SSID etc) before connecting it to the my new Google wifi network. This is especially important if you give your Google wifi network the same name (ID) as your previous Airport Extreme wifi network.

Jan 4, 2018 7:03 AM in response to haiel

Thanks for your response. I'm considering this type of setup as well. However, I have a few concerns regarding google wifi before I make the switch:


1) I have a raspberry pi that I use as a mini web server that uses an Ethernet port. Will I be able to connect that to my Time Capsule to gain access to the internet? I also need SSH to work for the raspberry pi when I am away from home.


2) I a VPN service, which I connect to via an app on my mac. Will the use of Google Wifi affect my ability to connect to my VPN service

Jan 4, 2018 7:26 AM in response to Murdoc2k

I don't know if I can answer either question, but I have a VPN service. It does not interfere with Google Wifi whatsoever. But it what it does do, is make the Time Capsule unreachable. Which means if VPN is activated, I cannot stream movies via homesharing b/c my movies are on the capsule. So I essentially turn off VPN at those times. I'm sure there's a solution around this, but it's not critical currently.

Dec 20, 2016 7:47 AM in response to klebertemple

It might work....no way to really know until you try. Keep in mind that backups over the Google WiFi to the Time Capsule will not be officially supported by Apple, so not sure if that would be an issue or not.


If things work OK, then you will probably not really care that Apple does not officially support a set up like this.


On the other hand, if there are difficulties with your backups in this type of setup, and you need help from Apple, they will not be able to assist with the troubleshooting.

Dec 31, 2016 5:48 AM in response to Bob Timmons

Hello, here's my setup for successful wireless time machine backups with the google wifi mesh network and a time capsule unit.


1)Connect your internet modem to your primary google wifi point, then setup the other 2 within the google wifi app.


2) after you're done setting up the google wifi network and are done adding all of you're wifi points to your mesh network, connect your time capsule via Ethernet directly to your primary google wifi point's LAN port.


3) setup time machine all over again.


This is the BEST setup for time machine backups with Google wifi. With this setup you will not need to start a brand new time machine backup, your mac will continue using the existing backup. Also, this setup will allow you to backup your mac from wherever you get a google wifi signal, just note that backup speeds are slower on the second and third google wifi points. But this shouldn't be a problem if you have a MacBook and charge it at night, as it will backup while it's charging provided you have power nap enabled within your MacBooks settings.

This thread has been closed by the system or the community team. You may vote for any posts you find helpful, or search the Community for additional answers.

google wifi and aiport time capsule

Welcome to Apple Support Community
A forum where Apple customers help each other with their products. Get started with your Apple Account.